Forretningsmeldinger
Forretningsmeldingene i Sikker Digital Post
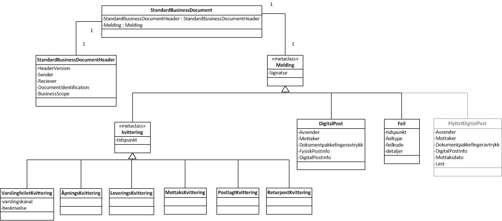
Alle meldinger er beskrevet i Standard Business Document. Denne klassen inneholder to klasser:
- Det ene er StandardBusinessDocumentHeader som er felles for alle meldinger.
- Den andre er Meldingsklassen som enten er av typen Digitalpost, Feil eller Kvittering. Kvittering kan være av typen VarslingfeiletKvittering, Åpningskvittering eller LeveringsKvittering.
Klassediagram
Meldingen er en av følgende typer beskrevet i diagrammet under.

Meldingstypene
Meldingstypen er definert i DocumentIdentification og er en av følgende:
| Type | Beskrivelse |
|---|---|
| Digitalpost | Forsendelse av digital post |
| LeveringsKvittering | Kvittering på at digital post er tilgjengeliggjort eller at en fysisk post er postlagt |
| ÅpningsKvittering | Kvittering fra Innbygger for at digital post er åpnet |
| Varslingfeilet | Kvittering for at en spesifisert varsling ikke har blitt sendt |
| MottaksKvittering | Kvittering fra utskrift og forsendelsestjenesten om at melding er mottatt og lagt til print |
| ReturpostKvittering | Kvittering fra utskrift og forsendelsestjenesten om at posten ikke har blitt levert til Mottaker. |
| Feil | Generell melding om at det har skjedd en feil. |
| FlyttetDigitalpost | For flytting av post fra en postkasse til en annen. Brukes kun i mellom postkasseleverandørene |
Felles meldingsatributt
Alle meldingene består av et felles attributt uavhengig av
meldingstypen.
Resten av attributtene er definert i de enkelte meldingstypene, se over.
| Identifikator | Kardinalitet | Datatype |
|---|---|---|
| Signature | 1..1 | ds:Signature, Enveloped XML signatur |
krav til signaturen
Det er satt følgende krav til signaturen av forretningsmeldingene:
- Security Token være X509 sertifikater
- Sertifikatet som brukes skal være et virksomhetssertifikat
- Sertifikat for validering av signatur skal inkluderes i Signatur elementet
- Signeringsalgoritmen skal være http://www.w3.org/2001/04/xmldsig-more#rsa-sha256.
- Fingeravtrykksalgoritmen i referansene skal være http://www.w3.org/2001/04/xmlenc#sha256
- Signature skal være en signatur av Meldingen og signatur av StandardBusinessDocumentHeader.
- BØR være signert av Behandlingsansvarlig, men KAN signeres av Databehandler.